Builder Pattern: Constructing Complex Objects Step by Step
The Builder pattern is a creational design pattern that facilitates the construction of complex objects in a step-by-step manner. It also helps eliminate the need for telescoping constructors, making the object creation process more flexible and manageable.
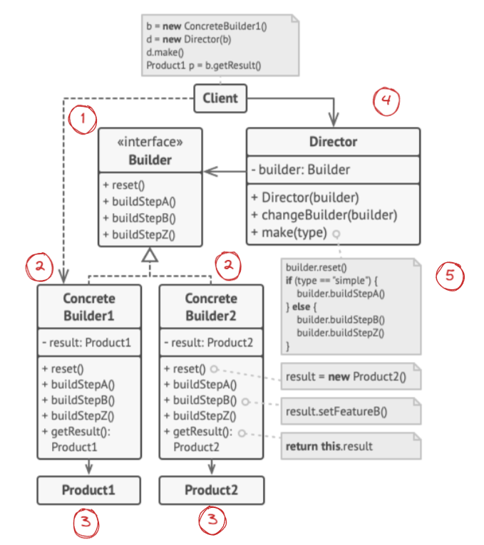
Key Components of the Builder Pattern

Builder Interface: The Builder interface declares the product construction steps that are common to all types of builders. Each builder provides different implementations of these construction steps, offering the manager various ways of building the product.
Concrete Builders: Concrete Builders provide different implementations of the construction steps defined in the Builder interface. They may produce products that do not necessarily follow a common interface or belong to the same class hierarchy.
Products: Products are the resulting objects that get constructed by different builders. These products can have various structures and features, depending on the concrete builder used.
Director: The Director class defines the order in which to call construction steps, enabling the creation and reuse of specific configurations of products. It orchestrates the building process using a builder, allowing the client to create complex objects without knowing the details of the construction steps.
Client: The Client associates one of the builder objects with the director. Usually, this association is established via parameters of the director's constructor. The director then uses that builder object for all further constructions. Alternatively, the client can pass the builder object to the director's production method, allowing for the use of different builders for different product configurations.
Example: Cross-Platform Application
To demonstrate the Builder pattern, consider a cross-platform application that can be built for various operating systems. The application has different components like a user interface, database, and networking, which can vary depending on the target platform.
Conclusion
The Builder pattern is a powerful creational design pattern that enables you to construct complex objects step by step. By using separate builders to create different product configurations and a director to manage the construction process, the pattern allows you to build flexible and customizable objects without complex constructors.
In our cross-platform application example, the Builder pattern would enable you to create tailored versions of the application for different operating systems while maintaining a clean and extensible codebase. By embracing the Builder pattern, you can achieve a more modular and maintainable approach to object construction in your software projects.
